Nuclear Medicine/Biomedical Imaging Research Core (BICOR) Overview

Marcelo DiCarli, MD, FACC
Principal Investigator/IND Sponsor
Chief, Nuclear Medicine & Molecular Imaging, BWH

Jonathan Barlow, PharmD, RPH
Director, BWH Nuclear Pharmacy Services & BICOR
jkbarlow@bwh.harvard.edu

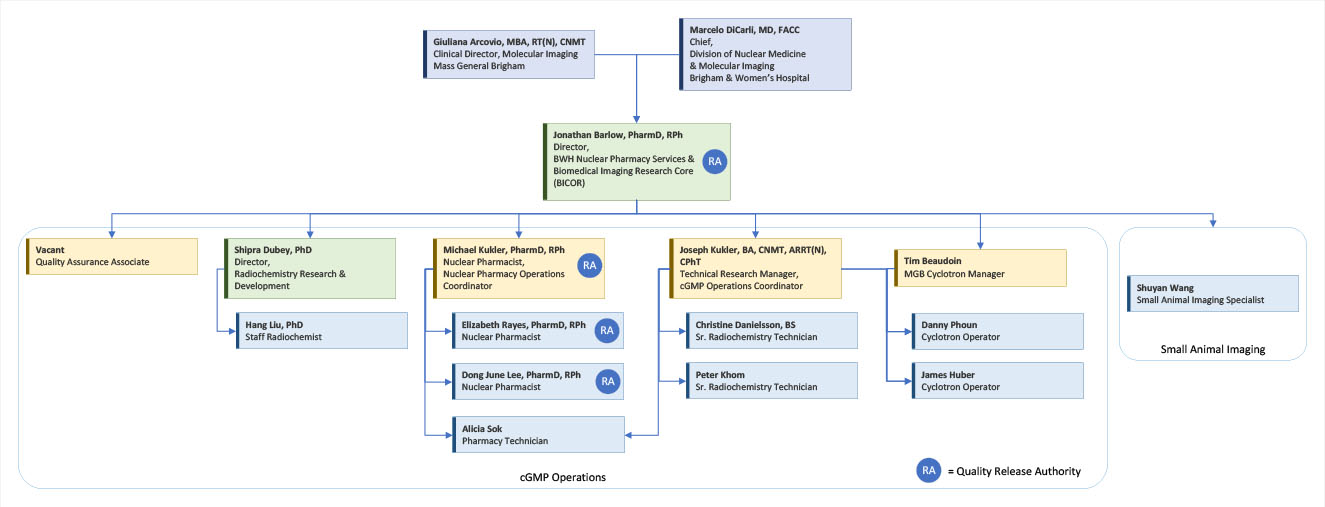
Click here or on the image below to view a larger version of the org chart:

BICOR Organization Chart

The purpose of BICOR is to fulfill the need for radiotracers for research staff and clinicians. The facility includes a medical cyclotron, radiotracer processing facilities which meet the requirements of current good manufacturing practices (cGMP), a radiopharmacy, a micro PET/CT lab, and various support laboratories.

The cyclotron produces PET isotopes, C-11, N-13, O-15, and F-18 from which a variety of compounds are prepared for both pre-clinical and human use.

Compounds with FDA approved clinical applications

Compounds currently available for research use in humans

Compounds currently available for pre-clinical use

  • 11C-Acetate (High concentration for prolonged preclinical protocols)
  • 18F-GE179 (GE Healthcare proprietary compound)
  • 18F-GE180 (GE Healthcare proprietary compound)
  • 18F-Fluoride (Available as radiochemical grade only)

Compounds currently under development or consideration

  • 11C-PDMP (novel radiolabel)
  • 18F-VHH (novel radiolabel)
  • 18F-Flurodopa
  • 18-F MMPi
  • 18-F 3F4AP
  • 18-F mFBG

Compounds with previous development & manufacturing history at BICOR

BICOR is committed to increasing the list of available compounds in response to the changing needs of the community. Staff members are prepared to work with researchers to identify literature compounds as well as to support effort to bring novel compounds through chemistry development, pre-clinical production, and translation to first in human studies.

Learn more about Brigham and Women's Hospital


For over a century, a leader in patient care, medical education and research, with expertise in virtually every specialty of medicine and surgery.

About BWH